Dodatkowe moduły dla programu WF-Mag dla Windows

Rabat i handlowiec na liście kontrahentów - 2.3


(JL)2009-10-26


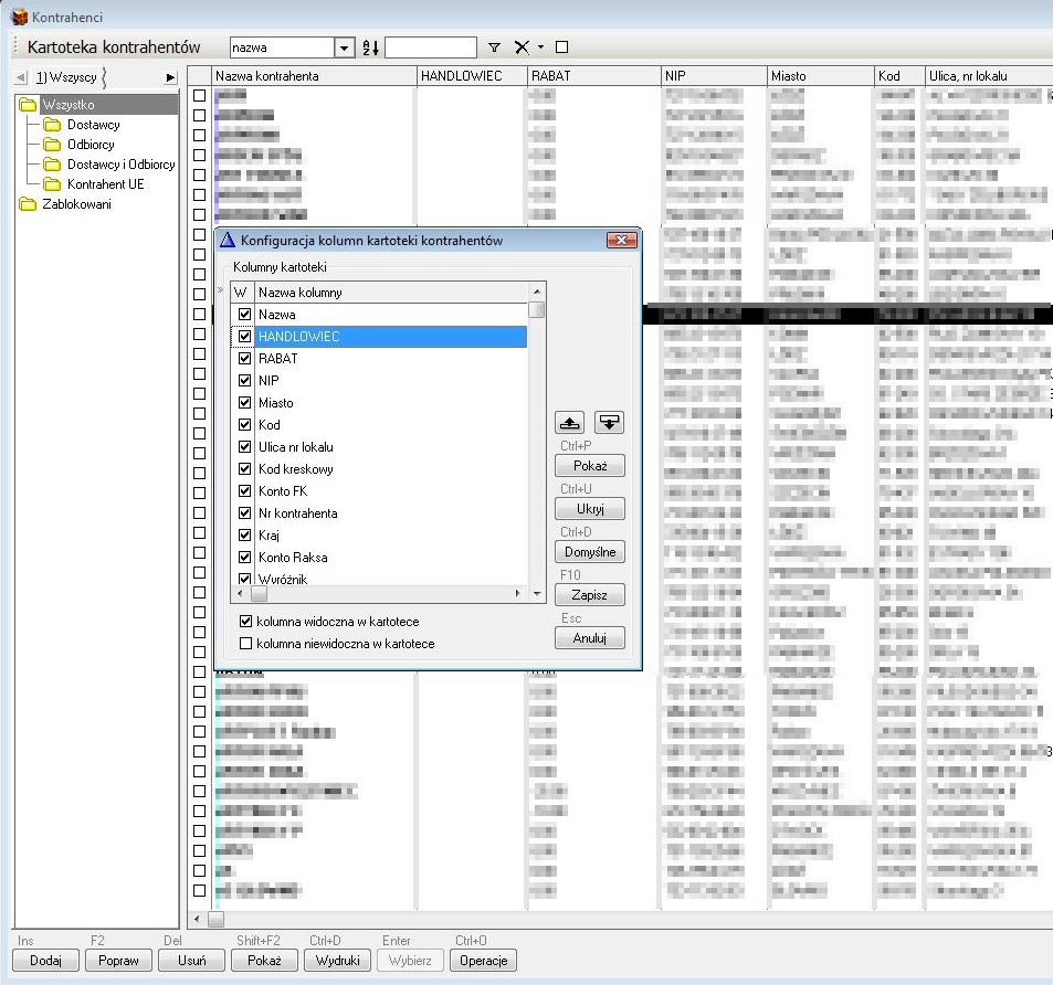
...Moduł przenosi informacje o nazwisku handlowca i domyślnym rabacie przydzielanym klientowi z kartoteki kontrahenta bezpośrednio na listę kontrahentów. Obie kolumny podlegają wszelkim możliwym modyfikacjom w zakresie położenia na liście i są konfigurowalne dla każdego użytkownika systemu osobno. Można je także użyć jako parametry w filtrach i zestawieniach dotyczących kontrahentów. W podobny sposób można przenosić na listę kontrahentów inne dane z kartotek.


Parametry modułu
Program bazowy: WF-Mag dla Windows wersja 7.40.2 prestiż.
Aktualna wersja modułu: 2.3.1
Miejsce wywołania w programie bazowym: brak, moduł pracuje automatycznie, w tle